Digital transformation is the bedrock of an overall positive scientific experience in the lab. As well as bolstering productivity by simplifying procedures, it also decreases hands-on time for scientists, reduces errors, connects data, and enables reproducible results. And ultimately, improving all these aspects leads to happier, more productive personnel.
But digital transformation is not straightforward. With so many different technologies and strategies available, it can be challenging to know what exactly to change in your lab to reap the biggest benefits. What’s more, to avoid highly disparate systems that hinder productivity, the software and digital solutions must be carefully connected.
For truly successful digital transformation, both the physical and data lab environments need to be carefully brought together. Lab information management systems, or LIMS, are an ideal solution, effortlessly integrating these two settings. This two-part blog series explores how to use LIMS to enhance the overall scientific experience: in this first blog, we focus on how flexible interaction with LIMS can improve the lab-centric environment.
What is the lab-centric experience?
The lab-centric experience refers to the physical aspects that improve how scientists perform the job itself. While there are many lab-centric aspects that need consideration to improve the scientific experience, they can be categorized into three main areas:
- Human experience: improving the day-to-day of an individual
- Workflow and layout: influencing how personnel interact with the physical space
- Robots and automation: reducing repetitive tasks and human error
When designing and developing the lab, the layout and automation aspects are often considered first. Many organizations, however, don’t factor in the benefits that an improved human experience can bring. More considerate workflows lead to happier scientists who enjoy their work, while simultaneously giving them the time and freedom to innovate.
Software and digital solutions such as LIMS are central to improving the human experience, allowing users to perform a range of tasks from managing resources and workload, to tracking samples from start to finish. But with such variation in workflows, it is essential that users can interact with LIMS simply and intuitively — no matter what stage — for maximum benefit. Here we explore three different ways you can interact with LIMS, enhancing the human experience.
1- LIMS are accessible on the move
Lab personnel are always on the move. With different rooms, workspaces, and instruments often necessary in a single workflow, recording data and actions in a way that supports data integrity can be challenging. This way of working can be detrimental to a lab personnel’s experience, sacrificing their mental flow to successfully record the required information.
LIMS can be accessed from laptops or tablets, allowing scientists to record actions from wherever they’re working. Crucially, this minimizes disruption, meaning it’s easier for personnel to focus on the task at hand. But it also leads to a better work—life balance, as experimental results and key performance indicators can be accessed from anywhere with an internet connection.
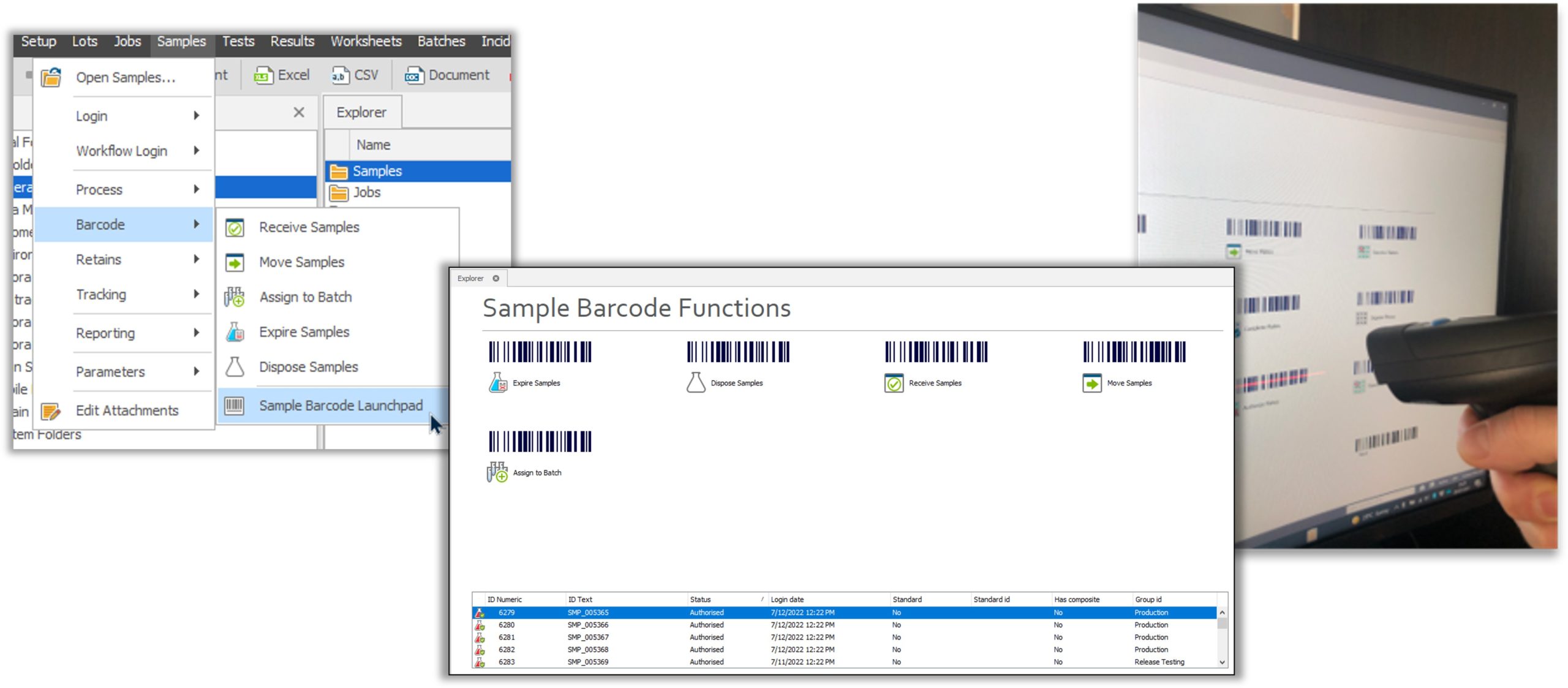
2-LIMS can be navigated through barcodes
Workflows in labs can be complex. In high-throughput environments, such as COVID-19 testing labs, barcodes are used to scan reagents and testing plates. Other actions in-between, however, require a mouse and keyboard, or different navigation screens. Switching between these ways of working can be laborious both physically and mentally, significantly burdening analysts.
Thermo Scientific™ SampleManager™ LIMS enables barcode-driven workflows, giving the option to replace navigation buttons with barcodes. The technology can either be used through the screen, or with a barcode sheet printed on to paper or labels
(Figure 1). The capabilities can be used as soon as you have SampleManager LIMS in place, as no additional equipment is needed beyond your existing scanner.
3-LIMS are XR-compatible
The use of extended reality (XR) in the lab continues to grow. What was once considered sci-fi is now a reality, as scientists can wear technology, such as smart glasses, to view and interact with software during work. In fact, a recent study by Deloitte shows that more than a third of biopharma respondents already use wearable devices in their day-to-day work. So, how can it improve interaction with LIMS?
SampleManager LIMS is compatible with Microsoft HoloLens, augmenting the wearer’s workflow with virtual capabilities. Those wearing the HoloLens device can log in to LIMS using voice or gaze, greatly streamlining interaction and data logging. A plethora of capabilities are available when using LIMS with a compatible XR device:
- It features a personalized to-do list, lowering mental burden
- You can share your view with colleagues, enabling easier communication and collaboration
- Remote training is possible, reducing wait time or unsociable training times for equipment — thereby providing a better work-life balance
Experience more with LIMS
Finding a simpler and more intuitive way for scientists to work is fundamental to providing a more positive lab experience. While LIMS significantly streamline processes, opportunities exist to improve its usability regardless of workflow. Simplifying access, navigation, and interaction with LIMS greatly benefits the day-to-day experience in the lab, driving both personnel happiness and productivity in their workflows.
Improving the lab-centric environment is only one piece of the puzzle, though. Keep an eye out for our next blog, which explores how LIMS improve the data-centric aspects of the lab that contribute to the overall scientific experience.





Nicola I work in a pharmaceutical Company in Guadalajara Jalisco Mexico, we wre interested in a LIMS System
we need to conect HPLC Waters with lims system, Imtalking about 200 HPLC, we have 2 facilities
Im interested in a LIMS system in order to have a better control with all the raw data.
Could you give me infornation regarding your System?
Thanks in advance
Hi Silvia, we will be contacting you soon about our LIMS solution, thank you for your interest!